Pessoal,
estou enfrentando um problema em relação ao tx muito baixo em relação ao rx mesmo com o Airmax nivel bom e e sinal bom.
a relação fica em RX: 44.02 Mbps TX: 0.72 Mbps
Alguém passou por essa dificuldade?
Versão Imprimível
Pessoal,
estou enfrentando um problema em relação ao tx muito baixo em relação ao rx mesmo com o Airmax nivel bom e e sinal bom.
a relação fica em RX: 44.02 Mbps TX: 0.72 Mbps
Alguém passou por essa dificuldade?
Descreva melhor o teu cenário, citando a aplicação (ptp ou ptmp), os equipamentos utilizados na aplicação, as configurações no software de cada equipamento, a versão do software dos aparelhos, enfim...
Sem informações mais precisas não há como analisar a tua necessidade.
um dos dois pontos esta desalinhado
Eu tinha uma situação parecida.
Já não sabia mais o que fazer.
Daí por outra necessidade, a de ter acesso remoto e externo aos rádios, tiramos o ip privado e colocamos ip público.
Não entendi o motivo, mas a verdade é que igualou o TX e RX na hora.
Nâo era loop na minha rede interna, pois este enlace estava fora da minha rede. Estava sendo preparado para receber um link.
Amigo, posta melhor a sua situaçao, possivelmente pode ser o canal ou ate mesmo atualizaçao de firmware resolve.
O cliente ja estava funcionando e deu problema? e ptp ou ptmp? posta ai pra gente poder te ajudar.
Abraços
Pessoal,
Reformulando minha dúvida !!!
Meu Ambiente é um Ponto multi ponto, um Nano M5 como AP e Nanos M5 clientes, tenho aproximadamente 25 clientes na torre com no máximo 5 km de distancia.
Estou enviando as telas da configuração dos meus Nanos em anexo para que possamos avaliar a situação
Anexo 23689Anexo 23690Anexo 23691Anexo 23692Anexo 23693
Amigo tenta colocar o ACK ajuste automatico, e se for todos os nanos com problema, mostra as configuração dos seus APs.
ABRAÇOS
Segue as telas do AP
Anexo 23706Anexo 23703Anexo 23704Anexo 23705
Jonatas, teus ACK estão totalmente errados. Observe a distância real dos teus clientes e seta no AP o ACK proporcional ao cliente mais distante (uma vez que será esse mais distante que o AP deverá "esperar" mais para fechar uma comunicação perfeita).
O cálculo do ACK funciona assim, na prática: o aparelho está setado com ACK 30; logo ele pensar consigo próprio "devo esperar até 30us durante a transmissão para minhas estações". Se um cliente está a 1km, ele deve ser aguardado um tempo maior durante a comunicação, pois a própria distância física impõe esse "atraso" na troca dos pacotes. Se o AP não estiver configurado para aguardar esse cliente mais distante, vai ocorrer do cliente perder pacotes durante a conexão. Ou seja, qualidade comprometida.
A potência dos teus aparelhos está ABSURDAMENTE ALTA. Para essa mesma situação, de 5km do AP ao cliente, o máximo que eu usaria seria 100mw, e testando muito pra tentar baixar o máximo possível.
Experimenta setar um MCS fixo no teu AP e nos teus clientes. Testa qual a melhor configuração de Rate no teu cliente mais distante, e faz essa configuração padrão para todos os demais. Por exemplo, se o teu cliente que está distante 5km só aceita uma conexão com MCS 12, não adianta tu configurar MCS 15 no AP porque a conexão dele não vai ficar legal. Ah, e muito menos deixar em automático...
Quando tu seta um MCS alto (13, 14 ou 15), tu precisa manter nos teus clientes um nível de sinal mínimo para poder assegurar nível de qualidade para esse MCS. De nada adianta, por exemplo, ter um cabo de rede categoria 6 (que teoricamente fecha uma rede /1000) e esse cabo de rede estar com os plugs oxidados. Como tu acha que ficará a qualidade dessa conexão de rede? Ruim...
Em conexão wireless é a mesma coisa. Qualidade em wireless se mede através de uma referência chamada CCQ (client connection quality = qualidade da conexão do cliente). A minha dica é: mais vale uma conexão com rate mais baixo (MCS 11, por exemplo) e uma qualidade alta, estável, do que uma conexão com rate alto (MCS 14) e a qualidade ser baixa ou instável.
Preferível um CCQ de 98% em um MCS 12 do que um CCQ de 70% em um MCS 15. Minha opinião.
Qualquer dúvida manda a ver que tentamos esclarecer. Sucesso ai.
Realmente amigo, creio que o seu maior problema é sobre o ACK, deixe ele auto ajust, e faça um teste.
Abraços
Parceiro
Vou complementar algumas informacoes que faltaram.
Alem dele estar usando uma potencia absurdamente alta... ele ainda nao esta com o DFS ativo (o que é uma obrigatorio para o Canal que ele esta usando!)
Por se tratar de um Nano M5 (Antena interna de 16 dBi) e devido a ubiquiti nao possuir TPC... a potencia maxima do transmissor que ele poderia configurar seria em 11 dBm, mas esta configurado em 27 dBm, ou seja, 16 dBm acima do permitido pela Legislacao (27 dBm) nessa faixa.
Outro requisito seria o DFS, em modo complience test nao existe DFS
Da uma olhadinha no topico: https://under-linux.org/f105/5-ghz-u...ocorro-147398/
Bem lembrado, Andrio. Obrigado.
Sobre o canal, me permita discordar da tua análise. A Resolução 506 cita que a potência EIRP (ganho da antena em dbi + potência do transmissor em dbm) máxima para a faixa de 5470 a 5725 Mhz é de 30dbm. Como a NanoStation M5 possui uma antena integrada de 16dbi, a potência máxima que pode ser usada no aparelho é 14dbm (16dbi da antena + 14dbm de potência = 30dbm EIRP).
Sobre o DFS na seleção de país Compliance Test, realmente não funciona. Teria que mudar para Brazil e escolher outro canal dentro da faixa. Isso até vale uma discussão mais aprofundada, porque a maioria das homologações da linha M5 incluem a faixa de 5.4, porém no firmware do aparelho não existe a possibilidade de se usar o 5.4 dentro das resoluções da Anatel, já que a UNICA seleção de país que libera a escolha dessa frequência também bloqueia a ativação do DFS... Ou seja, na teoria pode usar, na prática não.
Aproveitando o ensejo, me responda uma dúvida meio boba: essa faixa que vai de 5470 a 5725 inclui 5500, 5600 Mhz? Poderia utilizar essas frequências numa boa, sem dores de cabeça?
Sua analise esta certa, se e somente se... o equipamento possuir TPC.
Resolucao 506 de 1 de julho de 2008, seção X (http://www.anatel.gov.br/Portal/veri...ocumento.asp):
Caso nao saiba:Citação:
Art. 45. Sistema de Acesso sem Fio em Banda Larga para Redes Locais, operando nas faixas 5.150-5.350 MHz e 5.470-5.725 MHz, devem ser utilizados em aplicações do serviço móvel
(..)
Art. 47. Sistema de Acesso sem Fio em Banda Larga para Redes Locais, operando na faixa 5.470-5.725 MHz, devem atender às seguintes condições:
I - a potência na saída do transmissor é limitada ao máximo de 250 mW;
II - o valor médio da potência e.i.r.p. é limitado ao máximo de 1 W;
III – o valor médio da densidade espectral de potência e.i.r.p. é limitado ao máximo de 50 mW/MHz.
(..)
Art. 49. Os sistemas operando de acordo com os artigos 46 e 47 deste Regulamento, devem possuir um mecanismo de controle de potência de transmissão (Transmit Power Control - TPC) que permita a seleção da potência de transmissão de forma dinâmica e assegure um fator de mitigação de pelo menos 3 dB.
Parágrafo único. Excepcionalmente, será permitido o uso de equipamentos sem o mecanismo TPC. Neste caso, o valor médio da potência e.i.r.p. deverá estar limitado a 100 mW para os equipamentos operando na faixa 5.150-5.350 MHz, e a 500 mW para os equipamentos operando na faixa 5.470-5.725 MHz.
Art. 50. Nas faixas 5.250-5.350 MHz e 5.470-5.725 MHz, o Sistema de Acesso sem Fio em Banda Larga para Redes Locais deve utilizar mecanismo de seleção dinâmica de freqüência (Dynamic Frequency Selection - DFS)
Ubiquiti nao possui TPC
Entao, me responda... qual o limite maximo (EIRP) para os equipamentos da ubiquiti operando nas faixas entre 5.470-5.725 MHz?
Infelizmente vc esta errado
No Brasil ja abre os canais 5.4 (5.470-5.725 MHz) com os equipamentos da ubiquiti.
Pode-se usar qualquer canal dentro dessa faixa, mas deve-se respeitar as exigencias:
- O equipamento tem que estar homologado para essa faixa
- Tem que estar com DFS ativado
- O EIRP deve ser no maximo de 27 dBm
Sobre a potência EIRP, tem razão, limita-se a 27dbm em função de não haver o TPC. Obrigado pela correção :o.
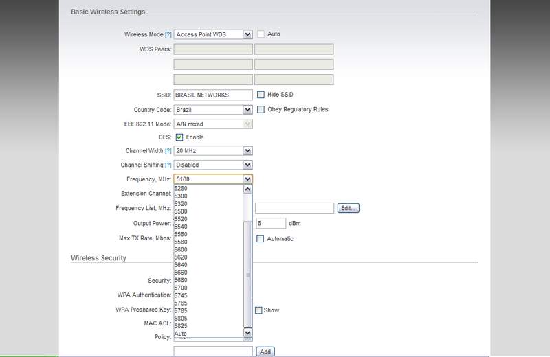
Sobre os canais, aqui na minha rede eu testei setar o código de país em Brazil e não aparece a frequência de 5.4Ghz. Mudei tudo o que era possível, como ativar o botão do órgão regulador, várias larguras de canal... De maneira nenhuma aparece 5.4.
Anexei uma imagem para comprovar o que to dizendo.
Obrigado mais vez.
Anexo 23716
Isso eu notei, Andrio. O que eu me refiro é que 5470 em si, literalmente, não consta. Claro, são 30Mhz, não faz diferença alguma... Mas que não aparece, não aparece (implicância minha) :D.
Mas consta a FAIXA sim, com certeza. De qualquer forma, segue a mesma ideia no 5.8. O último canal disponível seguindo a Resolução 506 seria 5850, e nos aparelhos que eu utilizei até o presente momento no código de país Brazil só consigo até 5825. E não é só nos UBNT, nos cartões R52H da Mikrotik também não consigo utilizar esses canais altos.
Porque será isso?
PS: o autor do tópico me perdoe, estou disvirtuando o tema central; vou parar por aqui.
entrei na conversa meio atrazado mas tive estes problema e resolvi observando o grau de inclinacao da antena e tambem o nivel, que estirem mal instalado ocorre isto, ja sobre o grau de inclinacao depende da altura da sua torre e tambem da distancia dos clientes a atender, como minha torre e de 30metros e os clintes sao proximos eu deixei zerado ou seja bem reta a antena ou seja 90 graus em relaxao ao solo
Será que se você inclinar um pouco e não deixar reta não vai ficar melhor ainda? Normalmente se deixa em 90º com o solo quando se quer atender clientes longe.
Para 'iluminar' os clientes próximos numa torre de 30 metros precisa inclinar o 'farol' ou seja a antena
perdao me inquivoquei meus clientes sao distantes da torre .