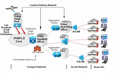
Novo Regulamento de TV por Assinatura, agora mais outro serviço que os provedores poderão agregar em uma provável topologia usando IPTV.
http://www.cisco.com/en/US/technolog...80730d28-2.jpg
Novo Regulamento de TV por Assinatura, agora mais outro serviço que os provedores poderão agregar em uma provável topologia usando IPTV.
http://www.cisco.com/en/US/technolog...80730d28-2.jpg
eu realmente queria ver iptv ou qualquer outra tecnologia de tv por assinatura em casa por wireless ou cabo mas e complicado .
a unica tecnologia que seria realmente barata e viavel seria a fibra .
jah tem preço essa ortoga?

Daí Kleber, o que todo mundo ansiava.
Com isso fica desmistificado a questão legal perante a Anatel. E abre em definitivo o mercado da tv por assinatura.
Só fica o mais complicado para resolver. A questão dos direitos de retransmissão.
e por quanto Fica o aluguel dos Canais...
o Provedor já sofre para conseguir Link Dedicado... imagine montar uma Grade de Canais..

A última vêz que alguém postou alguma coisa sobre isso, era de 42 mil reais para um pacote básico de 40 canais.
é isso que não entusiasma.
Se houvesse uma associação de provedores que fornecem tv por assinatura por exemplo, não poderíamos dividir os custos? Quanto a base legal, usaríamos o nome da associação para revender o serviço e para adquirir os direitos de transmitir os canais, acredito eu que os custos iriam diminuir consideravelmente, o que acham?
Telebrás fez uma pesquisa via ABTA sobre a possibilidade de ser uma fornecedora de conteúdo. O link está disponível mas participei e onde tem fumaça tem fogo https://www.surveymonkey.com/s/ABTAcenso
Estou dentro.Devemos sim montar uma associação para este fim(devido aos altos custos de manutenção) e amigos, sinceramente...devemos logo ter disponiblidade de "combos" mesmo que o perfil de clientes que possuem não e usariam isso, mas existe os que querem(mesmo que nao usem) varios serviços por um preço unico... pensem nisso.
Acredito que em pouco tempo vamos perder cada vez mais clientes para as "gigantes" olhem só pelo site da anatel em cadastro de estações...e lembre da mais "pequena" cidade, e pesquisem, vai ter pelo menos 2 resultados ("Em*brat*eL" e "TEL*NI*CA").
Somos pequenos sim, mas juntos somos FORTES!!
Telebras faz parceria com o segmento de TV por assinatura
O Programa Nacional de Banda Larga (PNBL) firmou sua primeira parceria com o mercado de TV por Assinatura. Um acordo de cooperação técnica foi assinado entre a Telebras e a Associação NeoTV que representa mais de cem operações de TV por Assinatura e Internet no país, durante o Congresso ABTA 2011.
O evento foi realizado em São Paulo, entre os dias 09 e 11 de agosto, e, na ocasião, o estande da Telebras recebeu mais de 80 visitantes, entre usuários de internet, jornalistas, provedores de internet e fornecedores de equipamentos para rede. A maioria deles, cerca de 50, eram provedores de internet interessados em participar do PNBL.
De acordo com o diretor Comercial da Telebras, Rogério Catunda Boros, que foi um dos palestrantes do Congresso, o oferecimento de banda larga agrega valor às empresas prestadoras de serviços nesta área que incluem além de TV por assinatura, também internet e voz.
Nesse sentido, Boros disse que a Telebras é muito importante neste cenário já que vai dispor de uma rede neutra e com preços competitivos iguais para todas as operadoras, sejam elas grandes ou pequenas.
Fonte: Telebras
bom a krazer esta por presentar a linha tdma deles mimo real, e vai ser em torno de 400 reais o custo da cpe cliente.
Meus amigos, alguem sabe como funcionaria para alocarmos um espaço junto ao satelite e qual o custo disso?
Nosso primeiro passo tem que ser como funcionaria "legalmente" montarmos uma associação de provedores onde os associados poderiam transmitir a grade da canais